Bennett/General User Manual

From Engineering Wiki
< Bennett
Revision as of 08:25, 4 September 2025 by gravatar Mmapxam5 [userbureaucrateditorinterface-adminsysopPHRhYmxlIGNsYXNzPSJ0d3BvcHVwIj48dHI+PHRkIGNsYXNzPSJ0d3BvcHVwLWVudHJ5dGl0bGUiPkdyb3Vwczo8L3RkPjx0ZD51c2VyPGJyIC8+YnVyZWF1Y3JhdDxiciAvPmVkaXRvcjxiciAvPmludGVyZmFjZS1hZG1pbjxiciAvPnN5c29wPGJyIC8+PC90ZD48L3RyPjwvdGFibGU+] (talk | contribs) (→‎(A) Memory Window)
Jump to navigation Jump to search

If anything is unclear in this manual, please contact cadtools@manchester.ac.uk

Bennett User Guide

Bennett has several backend modules, for example MU0 and RISC-V. The screenshots and examples in this guide use a variety of backends, so the exact interface / register banks may differ slightly depending on which course unit you are studying. Currently Benentt is used in COMP15111, COMP12111, COMP22712, COMP32211 and COMP22111.

Starting Bennnett

Please refernce Bennett or your Lab manual on how to start bennett for your course unit.

GUI Overview

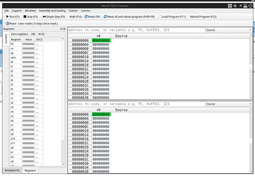
Main window.png

(A) Memory Window

The memory window displays the current values of the given memory for the underlying system.

Example of MU0 Memory window

In the top right corner of the memory panel, you can select to change the view of the memory.

  1. Source - Shows the source against the memory values
  2. Source (Expanded) - Shows empty white space and multiline comments
  3. Bytes - Shows the memory as bytes
  4. Halford - Shows the memory as halfwords
  5. Other modes are available. Not all modes are available for every backend module. (MU0 isn't byte addressable for example)

At the top of the memory panel, there is a box in which you can enter expressions. This expression will move the memory view around the whole memory. For example, if you put "PC", the memory pane will follow the value of the program counter as the processor executes instructions.

Breakpoints

Breakpoint example gif.gif

Breakpoints are positions in the code where you would like execution to halt; this makes it much easier to debug code.

A breakpoint is set by double clicking the memory address in one of the memory windows – a green circle will appear. The row header (e.g 0x001) must be clicked, the part in light grey not the memory value cell itself.

Setting breakpoints is only possible when viewing in the Source or Disassembly formats in the memory view window.

When a breakpoint is set and the program run, the execution will automatically pause at the address with the breakpoint. To continue execution simply press the Play button. To remove a breakpoint simply click on the address where a breakpoint is currently set. It is possible to have more than one breakpoint in your code. Up to a maximum of 32.

Example of MU0 with two breakpoints, one of which has been hit

(B) Registers / Breakpoints

From the register view window, you can see the contents of the system registers

For COMP12111, the acumulator, and the PC, as well as the status of the flags, Z and N. These values are fixed. A depressed button indicates that the bit representing that flag is 1.

For COMP15111/COMP22712 the full RISC-V registers are visible.

(C) File Menu

The file menu offers several more advanced options.

Comms

Gives options to control how many steps are step forward at a time, an ability to turn of communications with the underlying system and set the speed of the walk feature.

Assembly and Loading

Allows you to select a file to assemble, and a list of recently assembled files which can be reasembled quickly.

(D) Controls

Run

Bennett will tell the underlying processor to start running forward. The speed of this depends on the underlying system. Please consult your lab manual / lecture notes or ask a member of staff in labs about specifics for your module.

Stop

Bennett will ask the underlying system to stop.

Single Step

Bennett will request the underlying system exectues a single instruction. This is keybound to F5.

Walk

Reset

Bennett will request the processor resets. In most systems this will reset the program counter and internal state of the processor, but will not reset the memory or register values. Please consult your lab manual / lecture notes for details or ask a member of academic staff.

Load Program

Bennett will offer to load a program from disk. If an assembly file is given, bennett will attempt to assemble it first.

Other file formats supported include KMD, PNG, JPEG, HEX and Bin. See Bennett loading file formats for more details.

Reload Program

Bennett will attempt to reload the last progam that was loaded into the system memory.

(E) Status Message

The status message will let you know the current state of the system. This could be running, stopped, stopped due to a hardware issue etc.


Expression evaluation

Anywhere in Bennett that values can be entered, you may enter an expression. General mathematic expressions are valid, and Bennett will treat register names as variable holding the value of the register.

Some examples:

  1. 0xfff - 123 (Evaluates to a fixed number)
  2. PC -4 (Evaluating to the program counter - 4, good for following the PC)
  3. ACC * 2 (Evaluating to twice the accumulator)
  4. x0 * x12 (Another expressions that could be used in COMP15111)

If these expressions are entered in the memory window search bar, they will update continusly, allowing for live following of expressions.

Trouble shooting

See Bennett/Troubleshooting